Digitoidut kuva-aineistot - siirtopaketin muodostaminen

1. Ohjeen tarkoitus

Ohjeessa kuvataan Kansallisarkistoon siirrettävän siirtopaketin muodostaminen viranomaisen itse digitoimista aineistoista. Ohje koskee Kansallisarkiston Arkistoitavien asiakirjojen digitointia koskevat vaatimukset ja ohjeet (KA/20919/30.01.00/2024) digitointimäärityksen mukaisesti digitoituja aineistoja. Määritys on korvannut aiemmat digitointimääritykset KA/3357/07.01.02.04.02/2019 ja KA/15780/07.01.02.04.02/2020 (katso taulukko 1).

Ohjetta tulee hyödyntää yhdessä taulukossa 1 mainittujen dokumenttien kanssa.

Tässä ohjeessa Siirtäjällä tarkoitetaan organisaatiota, joka on Kansallisarkistoon siirrettävän
tietoaineiston rekisterinpitäjä/hallinnoija.

Taulukko 1 Viittaukset muihin ohjeisiin ja dokumentteihin

Dokumentti

Sisältö

Vastaanotettavia tiedostoja koskevat ohjeet -ohje ja sen LIITE 1

Luettelo Kansallisarkistoon vastaanotettavista
tiedostomuodoista. Ohjeessa kuvataan Kansallisarkistoon vastaanotettavia tiedostoja koskevat yleiset vaatimukset, tekstimuotoisissa tiedostoissa sallitut merkistöt ja siirtokelpoiset tiedostoformaatit. Ohjeeseen on eritelty, missä siirtorakenteessa mitäkin tiedostomuotoa voi
siirtää.

Luettelo Kansallisarkistoon vastaanotettavista tiedostomuodoista

Ohjeessa kuvataan Kansallisarkistoon vastaanotettavia tiedostoja koskevat yleiset vaatimukset, tekstimuotoisissa tiedostoissa sallitut merkistöt ja siirtokelpoiset tiedostoformaatit. Ohjeeseen on eritelty, missä siirtorakenteessa mitäkin tiedostomuotoa voi siirtää.

Arkistoitavien asiakirjojen digitointia koskevat vaatimukset ja ohjeet (KA/20919/30.01.00/2024)

Kansallisarkiston digitointivaatimukset mahdollistavat digitoidun tietoaineiston säilyttämisen yksinomaan digitaalisena ja analogisen tietoaineiston hävittämisen Kansallisarkiston yleispäätöksen (KA/15927/28.02.01/2023) mukaisesti.

Päätös kumoaa Kansallisarkiston digitointimääritykset

  • Kansallisarkiston vaatimukset hävittämiseen tähtäävään digitointiin (2019) KA/3357/07.01.02.04.02/2019

  • Kansallisarkiston määritykset arkistoitavien erikoisaineistojen digitointiin (2021)
    KA/15780/07.01.02.04.02/2020

Metatietolomake

Siirtäjä ilmoittaa metatietolomakkeella Sähköisen
arkistoinnin palvelulle siirtoerää koskevat kuvailutiedot. Siirtäjä voi hyödyntää metatietolomaketta siirrettävän aineistokokonaisuuden rakenteen, arkistollisen kontekstin kuvailutietojen ja käyttörajoitusten kokonaisuuden hahmottamisessa. Lomake on Kansallisarkiston verkkosivuilla.

2. Siirrettävä aineisto ja siirtoerät: Siirtoerien muodostaminen

Siirrettävä tietoaineisto yksilöidään Kansallisarkiston ja Siirtäjän välisessä siirtosuunnitelmassa, jonka Siirtäjä on toimittanut Kansallisarkistoon. Siirrosta sopimisen ja siirtosuunnitelman perusteella siirrettävästä aineistosta koostetaan yksi tai useampi siirtoerä. Yksittäinen siirtoerä on looginen, ehyt ja valmis kokonaisuus, jonka aineistoihin tai tietoihin ei kohdistu enää muokkaustarpeita.

Kun siirtoeriä on useampia, Siirtäjän tulee huolehtia, että jokaisen siirtoerän osalta kaikki arkistoitavaksi määrätty aineisto tulee siirretyksi.

Siirtoerä jaetaan yhteen tai useampaan siirrettävään kokonaisuuteen, joka tallennetaan ohjeiden mukaiseen muotoon ja hakemistorakenteeseen ja paketoidaan siirtoa varten tiedostoksi (siirtopaketti), katso luku 3.

Kansallisarkisto ei tarjoa työkaluja siirtopakettien muodostamiseen, vaan Siirtäjän on muodostettava siirtopaketti käytössään olevilla työkaluilla tai luotava tarvittava ratkaisu sovellustoimittajansa/palveluntarjoajansa tai muun teknisen kumppanin kanssa.

FI.png
Kuva 1 Siirrettävä tietoaineisto muodostaa yhden tai useamman loogisen siirtoerän, josta muodostetaan yksi tai useampi siirtopaketti
  • Onnistunut tietoaineistojan siirto edellyttää ohjeiden mukaisesti muodostettua siirtopakettia.

  • Paketti ei saa sisältää mitään muuta kuin ohjeen mukaiset hakemistot tiedostoineen.

  • Lue ohjeet tarkkaan, niin vältyt turhalta työltä.

  • Ohjeen tulkintaan liittyvissä kysymyksissä ole yhteydessä Sähköisen arkistoinnin palveluun.

3. Siirtopaketin muodostaminen

Hakemistorakenteet

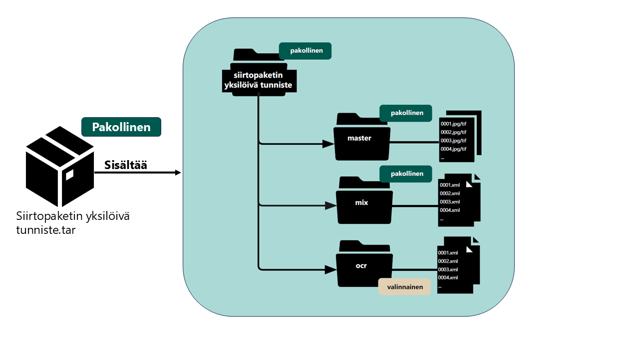
Digitointiprosessissa tuotetut digitointimäärityksen mukaiset tiedostot pitää tallentaa kuvan 2 mukaiseen hakemistorakenteeseen. Kansallisarkiston määritysten mukaisesti digitoitujen aineistojen yksityiskohtaiset metatietovaatimukset ja muut vaatimukset on lueteltu Kansallisarkiston digitointivaatimuksissa (katso taulukko 1).

Juurihakemisto nimetään Siirtäjän määrittämällä siirtopaketin yksilöllisellä tunnisteella. Tunnistetta käytetään myös siirtokäyttöliittymässä siirtopaketin kontekstimetatietojen luonnin yhteydessä. Tunnisteen avulla siirtopaketti yhdistetään siihen liittyviin metatietoihin. Mikäli siirtopaketille annettu yksilöllinen tunniste ja siirtokäyttöliittymässä määritetty tunniste eivät ole identtiset, ei tietoaineiston siirto käyttöliittymässä onnistu.

Siirrettävä tietoaineisto (master), kuvatiedostojen tekniset metatiedot (mix) ja mahdolliset tekstintunnistuksessa luodut tiedostot (ocr) tallennetaan omiin alihakemistoihinsa. Siirtopaketti saa sisältää vain sovelletussa digitointimäärityksessä kuvatun hakemistorakenteen mukaisia hakemistoja. Näin ollen ocr-alihakemisto voi sisältyä vain vuoden 2019 digitointimääritysten (KA/3357/07.01.02.04.02/2019) mukaan muodostettuihin siirtopaketteihin.

digitoidut2 2025.png
Kuva 2 Hakemistorakenne

Tietoaineisto yhdistetään siihen liittyviin teknisiin metatietoihin ja mahdollisiin tekstintunnistuksessa luotuihin tietoihin käyttämällä samaa lukujonoon perustuvaa tiedostonimeä (katso kuva 3). Vain tiedoston pääte (esim. .jpg tai .xml) erottaa ne toisistaan. Toisin sanoen mix- ja ocr-hakemistojen sisältämien tiedostojen tiedostonimien tulee vastata master-hakemiston kuvatiedostojen nimiä. Kuvatiedostoa vastaava lukujono liittää digitoinnissa luodun kuvatiedoston ja siihen liittyvät mix-metatiedot sekä tekstitunnistetun sisällön yhteen.

Esimerkki nimeämisestä

  • master-hakemistossa on kuvatiedosto 0001.jpeg

  • mix-hakemistossa pitää olla kyseisen kuvan tekniset metatiedot xml-tiedostoma, 0001.xml

  • ocr-hakemistossa saa olla kuvatiedoston tekstitunnistettu sisältö xml-tiedostona, 0001.xml. Tekstitunnistus mahdollistaa myöhemmin sisältöhakujen tekemisen siirtopaketin sisältämiin aineistoihin.

digitoidut nimeäminen 2025.png
Kuva 3 Esimerkki nimeämisestä

Hakemistojen nimet ja niiden sisällöt on kuvattu taulukoissa 2 ja 3. Hakemistojen nimet ovat merkkikokoriippuvaisia. Alihakemistojen nimet kirjoitetaan pienellä alkukirjaimella.

Taulukko 2 Juurihakemiston nimi ja sisältö

Hakemisto

Selite/sisältö

juurihakemisto

Juurihakemisto pitää nimetä siirtopaketin tunnisteella, esim. paketti1 tai vuodet9195. Siirtäjä määrittelee paketin tunnisteen ja käyttää sitä myös
siirtokäyttöliittymässä siirtopaketin kontekstimetatietojen luonnin yhteydessä. Olennaista on, että tunniste yksilöi siirtopaketin muista siirtoerän paketeista.

  • Tunniste saa sisältää seuraavia merkkejä: a-z, A-Z ja 0–9.

  • Siirtopaketin tunnisteena ei saa käyttää siirtäjälle kontekstimetatietojen
    luomista varten toimitettua metatietotunnistetta.

Seuraavien alihakemistojen (master, mix ja ocr) kohdalla tiedostojen nimeämisen periaate on aina sama. Hakemistoissa olevat tiedostot nimetään lukujonon avulla. Lähtökohtaisesti lukujonon tulee koostua neljästä numerosta. Numerointi on juokseva niin, että ensimmäinen tiedosto saa nimen 0001, toinen 0002 jne. Alihakemistot itsessään nimetään sisältönsä mukaisesti master, mix tai ocr.

Taulukko 3 Alihakemistojen nimet ja sisältö

Alihakemisto

Selite/sisältö

master

Alihakemisto sisältää kuvatiedostot yksittäisinä tiedostoina.

  • Tiedostot nimetään lukujonon (0001, 0002, 0003, 0004) avulla.

  • mix- ja ocr-hakemistojen tiedostonimien tulee vastata master-hakemiston kuvatiedostojen nimiä.

mix

Alihakemisto sisältää pakolliset tekniset metatiedot kaikista master-hakemiston sisällä olevista kuvatiedostoista.

  • Tiedostot nimetään lukujonon (0001, 0002, 0003, 0004) avulla.

  • Tiedostonimien tulee vastata master-hakemiston kuvatiedostojen nimiä.

ocr

Alihakemisto sisältää kuvatiedostoista mahdollisesti tunnistetun tekstin (OCR tai HTR) AltoXML-tiedostot.

  • Tiedostot nimetään lukujonon (0001, 0002, 0003, 0004) avulla.

  • Tiedostonimien tulee vastata master-hakemiston kuvatiedostojen nimiä.

Siirtopaketti

Juurihakemisto nimetään siirtopaketin tunnisteella ja paketoidaan siirtopaketiksi eli yhdeksi TAR-tiedostoksi. TAR-tiedoston saa lisäksi pakata häviöttömään GZIP- (.tar.gz) tai BZIP2- (.tar.bz2) muotoon. Kun siirtopaketti ladataan siirtokäyttöliittymään, sen nimenä käytetty tunniste ohjaa aineiston osaksi oikeaa kuvailukokonaisuutta Kansallisarkiston metatietovarannossa.

digitoidut tar 2025.png

Siirtopaketit eli TAR-tiedostot kannattaa ennen siirtoa tallentaa niin, että yhteen sarjaan (tai muuhun laajempaan kokonaisuuteen) kuuluvat siirtopaketit ovat samassa hakemistossa. Tätä monipolvisemmat hakemistorakenteet saattavat merkittävästi hidastaa siirtopakettien lähettämistä, kun käyttäjä yrittää valita useamman paketin siirrettäväksi samalla kertaa.

4. Tietoaineiston kuvailu

Siirrettävän tietoaineiston arkistointi vaatii aina erillistä kuvailua. Kuvailun avulla varmistetaan, että tietoaineisto säilyy saavutettavana ja ymmärrettävänä, vaikka käyttäjä ei tuntisi aineistoa tai sen alkuperäistä käyttötarkoitusta ja historiaa. Siirtopaketit eli arkistoyksiköt kuvaillaan siirtokäyttöliittymässä ennen niiden vastaanottoa. Siirtäjä toimittaa Sähköisen arkistoinnin palvelulle myös siirrettävän tietoaineistokokonaisuuden ja siihen kuuluvien siirtoerien arkistollista kontekstia, käyttörajoituksia ja aineistoon liittyviä toimijoita kuvaavat metatiedot erillisellä metatietolomakkeella.

KA_RA_logo_koncentrerad.png